| 일 | 월 | 화 | 수 | 목 | 금 | 토 |
|---|---|---|---|---|---|---|
| 1 | 2 | |||||
| 3 | 4 | 5 | 6 | 7 | 8 | 9 |
| 10 | 11 | 12 | 13 | 14 | 15 | 16 |
| 17 | 18 | 19 | 20 | 21 | 22 | 23 |
| 24 | 25 | 26 | 27 | 28 | 29 | 30 |
| 31 |
- win32com
- 파이썬
- 파워포인트
- VBA
- Windows10
- 오피스
- 윈도우10
- 윈도우11
- 비주얼베이직
- pyqt5
- pythongui
- python3
- python
- html
- Android
- 깃
- 아웃룩
- office
- Windows11
- windows
- pandas
- Outlook
- 파이썬GUI
- 엑셀
- 문자열
- git
- matlab
- Excel
- 안드로이드
- 파이썬3
Appia의 IT세상
MySql 테이블에 데이터 입력하기 본문
MySql 테이블에 데이터 입력하기

앞선 포스팅에서는 MySQL에서 생성된 테이블에 대해서 수정하는 방안에 대해서 이야기를 해봤습니다. 그래서 이번 포스팅에서는 이렇게 생성된 테이블에 원하는 값을 입력하는 방법에 대해서 이야기를 해보고자 합니다.
이 포스팅은 MySQL이 설치되었다는 전제로 이루어집니다. 따라서, MySQL이 설치되었다면, 관련해서 다음링크를 참조하여 설치하시길 바랍니다.
[윈도우10 Windows10] MySql다운로드 받고 설치하기]
[윈도우10 Windows10] MySql다운로드 받고 설치하기
[윈도우10 Windows10] MySql다운로드 받고 설치하기 많은 살마들이 데이터 베이스 관련작업을 하기위해서, MySql 를 설치합니다. 저또한 웹크롤링 관련된 작업을 하면서 DB에 대해서 필요성이 있었
appia.tistory.com
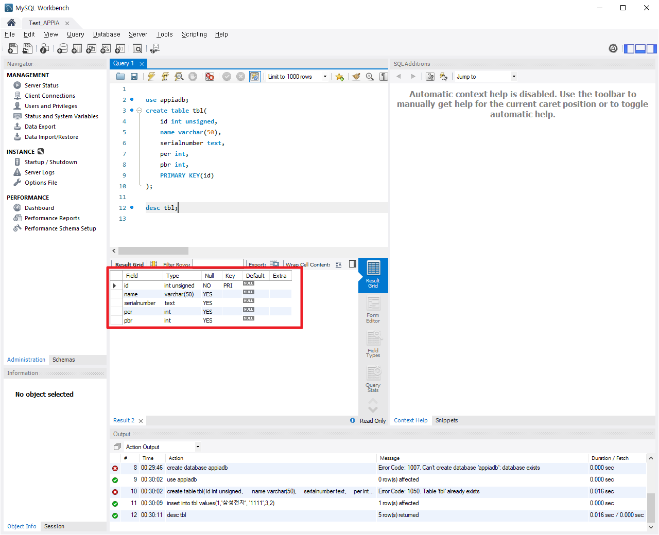
먼저 데이터 입력에 대해서 생성한 Column에 해당하는 항목들에 대해서 입력을 하도록 되어 있습니다. 즉 다음 보이는 빨간색 부분에 해당하는 부분에 맞춰 값을 입력하는 것입니다.

이 부분에 대해서 모든 Column에 대해서 값을 입력하는 방법과 특정항목에 대해서만 값을 입력하는 방법입니다. 각 부분에 따라서 해당 부분에 대해서 값을 입력하는 부분을 살펴보도록 하겠습니다.
1. 모든 Column에 대해서 값을 입력하는 방법과 테이블의 값을 확인하는 방법
먼저 insert 명령어를 사용합니다. 다음 사용방법을 살펴보도록 하겠습니다.
insert into [테이블 이름] values(column에 대한 값,column에 대한 값1 ...,column에 대한 갑n)
그럼 다음 보이는 테이블의 Column부분에 맞춰서 다음과 같이 작성해보도록 하겠습니다.
insert into tbl values(1,'삼성전자', '1111',3,2);
그럼 다음과 같이 나타나는 것을 확인할 수 있습니다. 여기서 테이블의 값의 내용을 확인할 수 있는 방법은 다음과 같습니다.
select * from [테이블 이름];
그럼 위의 두 부분을 바탕으로 정상적으로 값이 입력되었는지 확인해보도록 하겠습니다.

이와 같이 정상적으로 값이 입력된 것을 확인할 수 있습니다.
2. 특정 Column에 대해서 값을 입력하는 방법
앞서서, 전체 Column에 값을 입력하였다면, 이번에는 특정 Column에만 값을 입력해보도록 하겠습니다. 방법은 다음과 같습니다.
insert into [테이블이름](Column이름1,Column이름2,...,Column이름n) values(column이름1값, column이름2값,...,column이름n값)
그럼 위의 예시를 바탕으로 다음과 같이 입력해보도록 하겠습니다.
insert into tbl(id, name, serialnumber,per) values(2,'삼성전기','1112',2);
이 부분의 입력 결과를 보면 다음과 같습니다.

이와 같은 방법으로 테이블의 값을 입력하고 확인할 수 있습니다.
MySql 테이블 수정하기(Column 이름, 데이터 타입, 추가)
MySql 테이블 수정하기(Column 이름, 데이터 타입, 추가)
MySql 테이블 수정하기(Column 이름, 데이터 타입, 추가) 이전 포스팅에서는 테이블을 생성하고, 확인하고, 삭제하는 방법에 대해서 살펴봤습니다. 그래서 이번 포스팅에서는 이와는 약간 달리,
appia.tistory.com
이번 포스팅에서는 MySql 테이블에 데이터 입력하기라는 주제로 포스팅을 해봤습니다. 실제 데이터베이스를 사용하는 데 있어서 매우 중요한 요소이기 때문에 반드시 숙지가 필요로 합니다. 혹 궁금하신 점이나 문의 사항이 있으시면 언제든지 댓글 및 방명록에 글 남겨주시길 바랍니다.
'Development > MySQL' 카테고리의 다른 글
| MySql 특정 조건에 맞는 값 검색, 출력하기, 수량 선택하여 출력하기 (0) | 2021.10.14 |
|---|---|
| MySql 테이블에 데이터 검색하기, 특정Column값 출력하기 (0) | 2021.10.12 |
| MySql 테이블 수정하기(Column 이름, 데이터 타입, 추가) (0) | 2021.10.02 |
| MySql 테이블 생성, 삭제, 확인하기 (0) | 2021.09.29 |
| MySql 데이터베이스(Database)확인, 생성, 삭제하기 (0) | 2021.09.25 |