| 일 | 월 | 화 | 수 | 목 | 금 | 토 |
|---|---|---|---|---|---|---|
| 1 | 2 | 3 | 4 | 5 | 6 | 7 |
| 8 | 9 | 10 | 11 | 12 | 13 | 14 |
| 15 | 16 | 17 | 18 | 19 | 20 | 21 |
| 22 | 23 | 24 | 25 | 26 | 27 | 28 |
- 깃
- Outlook
- 엑셀
- 아웃룩
- office
- Excel
- html
- matlab
- 파워포인트
- 파이썬
- python
- pandas
- Windows10
- 안드로이드
- 오피스
- VBA
- Android
- 파이썬GUI
- git
- windows
- 파이썬3
- 윈도우10
- 윈도우11
- pythongui
- pyqt5
- win32com
- 문자열
- 비주얼베이직
- Windows11
- python3
Appia의 IT세상
MySql 테이블 생성, 삭제, 확인하기 본문
MySql 테이블 생성, 삭제, 확인하기

이전 포스팅에서는 데이터 베이스(Database)를 생성하고 삭제하고 확인하는 방법에 대해서 살펴봤습니다. 그래서 이번에는 그에 비해 보다 더 세부적인 내용에 대해서 다루어 보고자, 이번 포스팅에서는 테이블에 대해서 생성하고, 삭제하고 확인하는 방법에 대해서 이야기를 해보고자 합니다.
이 포스팅은 MySQL기반으로 이루어집니다. 따라서, 혹 설치가 되어 있지 않으시는 분들은 다음 링크를 이용하여 설치해주시길 바랍니다.
[윈도우10 Windows10] MySql다운로드 받고 설치하기
[윈도우10 Windows10] MySql다운로드 받고 설치하기
[윈도우10 Windows10] MySql다운로드 받고 설치하기 많은 살마들이 데이터 베이스 관련작업을 하기위해서, MySql 를 설치합니다. 저또한 웹크롤링 관련된 작업을 하면서 DB에 대해서 필요성이 있었
appia.tistory.com
먼저, MySQL 테이블을 생성하기에 앞서서, MySQL에서 사용되는 데이터 타입에 대해서 이야기를 해보도록 하겠습니다. 크게 3가지 카테고리로 나눌 수 있습니다.
숫자형 데이터 타입
| 타입 | 타입 카테고리 | 범위 |
| INT | 정수형 (11bit) | -2147483648 ~ 2147483647 (unsinged 옵션시) 0 to 4294967295 |
| TINYINT | 정수형 (4bit) | -128 ~ 127 (unsinged 옵션시) 0 to 255 |
| SMALLINT | 정수형 (5bit) | |
| MEDIUMINT | 정수형 (9bit) | |
| BIGINT | 정수형 (20bit) | |
| FLOAT | 실수형 (4byte) | |
| DOBLE | 실수형 (8byte) |
문자형 데이터 타입
| 타입 | 범위 |
| CHAR(N) | 고정 텍스트 (1<=N<=255), 기본값 = 1 |
| VARCHAR(N) | 가변 텍스트 (1<=N<=65535), 기본값 = 1 N의 값이 크더라도, 실제 데이터 입력된 수에 맞추어 사이즈 사용됨. |
| TINYTEXT | 문자열 (최대사이즈 255) |
| TEXT | 문자열 (최대사이즈 65535) |
| MEDIUMTEXT | 문자열 (최대사이즈 16777215) |
| LONGTEXT | 문자열 (최대사이즈 4294967295) |
날짜 시간 타입
| 타입 | 저장 형태 |
| DATE | YYYY-MM-DD 형태로 저장 |
| DATETIME | YYYY-MM-DD HH:MM:SS 형태로 저장 |
| TIMESTAMT | YYYYMMDDHHMMSS 형태로 저장 |
| TIME | HH:MM:SS 형태로 저장 |
이와 같은 형태의 데이터 타입들이 사용이 됩니다. 그럼 이제는 위의 내용을 바탕으로 테이블을 생성하고, 삭제하고, 확인하는 방법에 대해서 살펴보도록 하겠습니다.
테이블 생성
테이블을 생성하기 위해서는 테이블 생성하는 명령어를 입력해주고, 각 Column과 데이터 타입, 그리고 PRIMARY KEY 에 대해서 설정을 해줘야 합니다. 그럼 먼저 다음 명령어를 살펴보도록 하겠습니다.
| create Table [Table Name]{ ColumnName DataType; ColumnName1 DataType; .... ColumnNameN DataType; PRIMARY KEY (ColumnName) ); |
위에서 PRIMARY KEY 의 경우, 데이터 베이스의 테이블에서 각 내용들에 대해서 식별할 수 있는 용도로 많이 사용되기 되기 때문에 중첩되어서는 안됩니다. 그럼 다음과 같은 예를 통해서 한번 생성을 해보도록 하겠습니다.
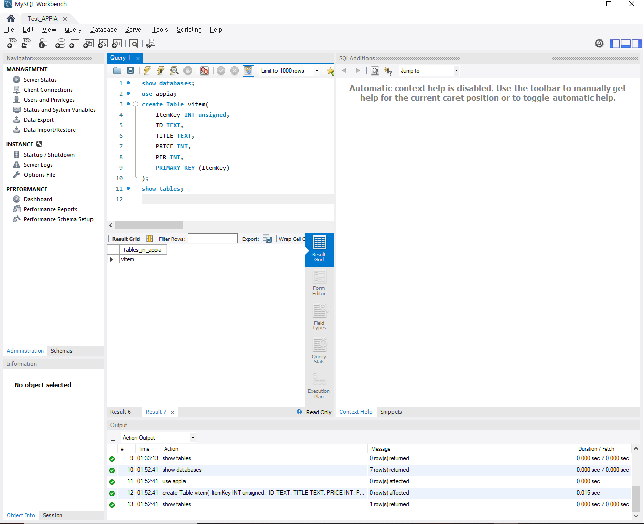
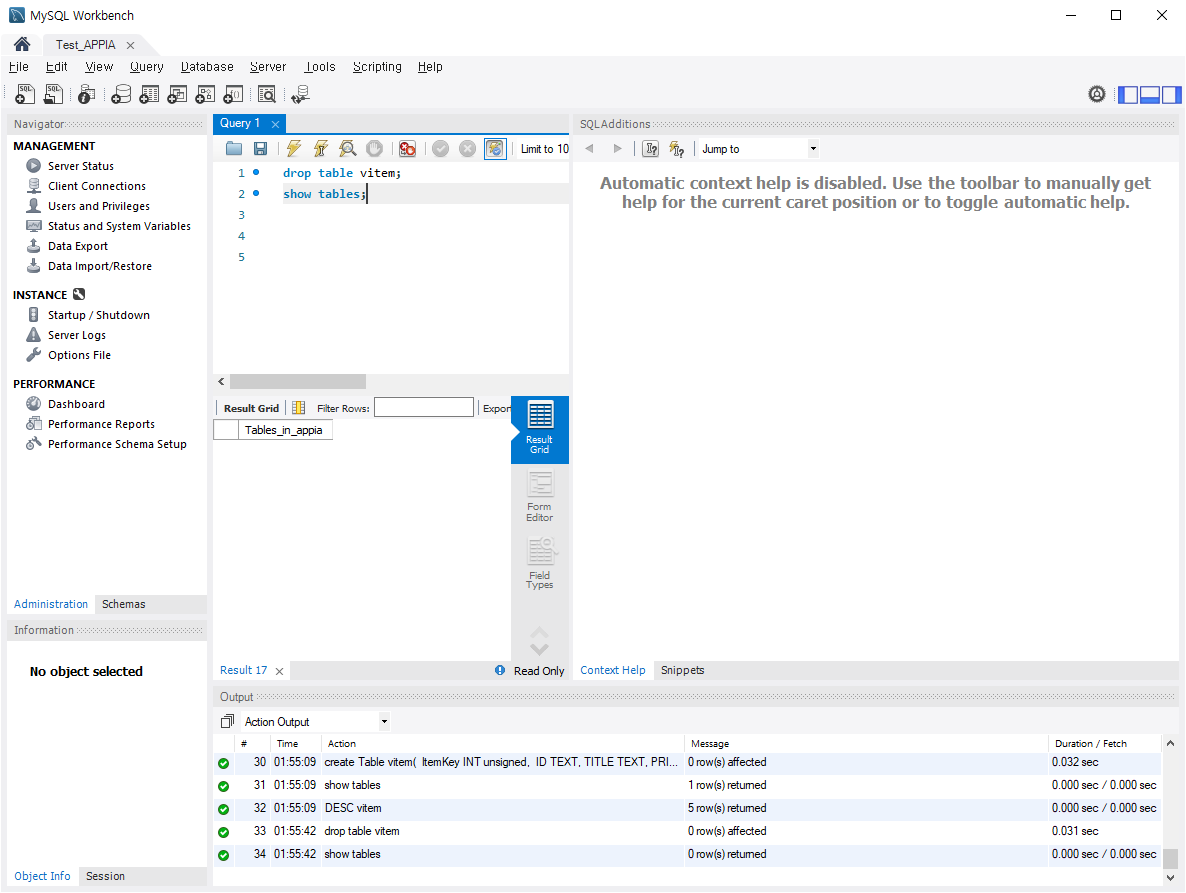
| create Table vitem( ItemKey INT unsigned, ID TEXT, TITLE TEXT, PRICE INT, PER INT, PRIMARY KEY (ItemKey) ); |
이와 같은 vitem이라는 테이블을 만들었고, 관련해서 ItemKey을 PRIMARY KEY 로 만들어봤습니다.

테이블 확인
테이블을 확인하는 방법은 크게 두가지 방법이 있습니다. 먼저, 다음 명령어를 보겠습니다.
| show tables; |
위의 명령어는 현재 데이터베이스에서 생성된 tables들에 대해서 출력을 해줍니다. 하지만, 이 부분외에도 생성된 테이블의 상태에 대해서 정확하게 확인할 수 있는 방법이 있습니다. 다음 명령어를 이용하는 것입니다.
| desc [생성한 테이블 명] |
그럼 각 부분들에 대해서 Column 과 데이터 타입등에 대해서 상세히 볼 수 있습니다.

테이블 삭제
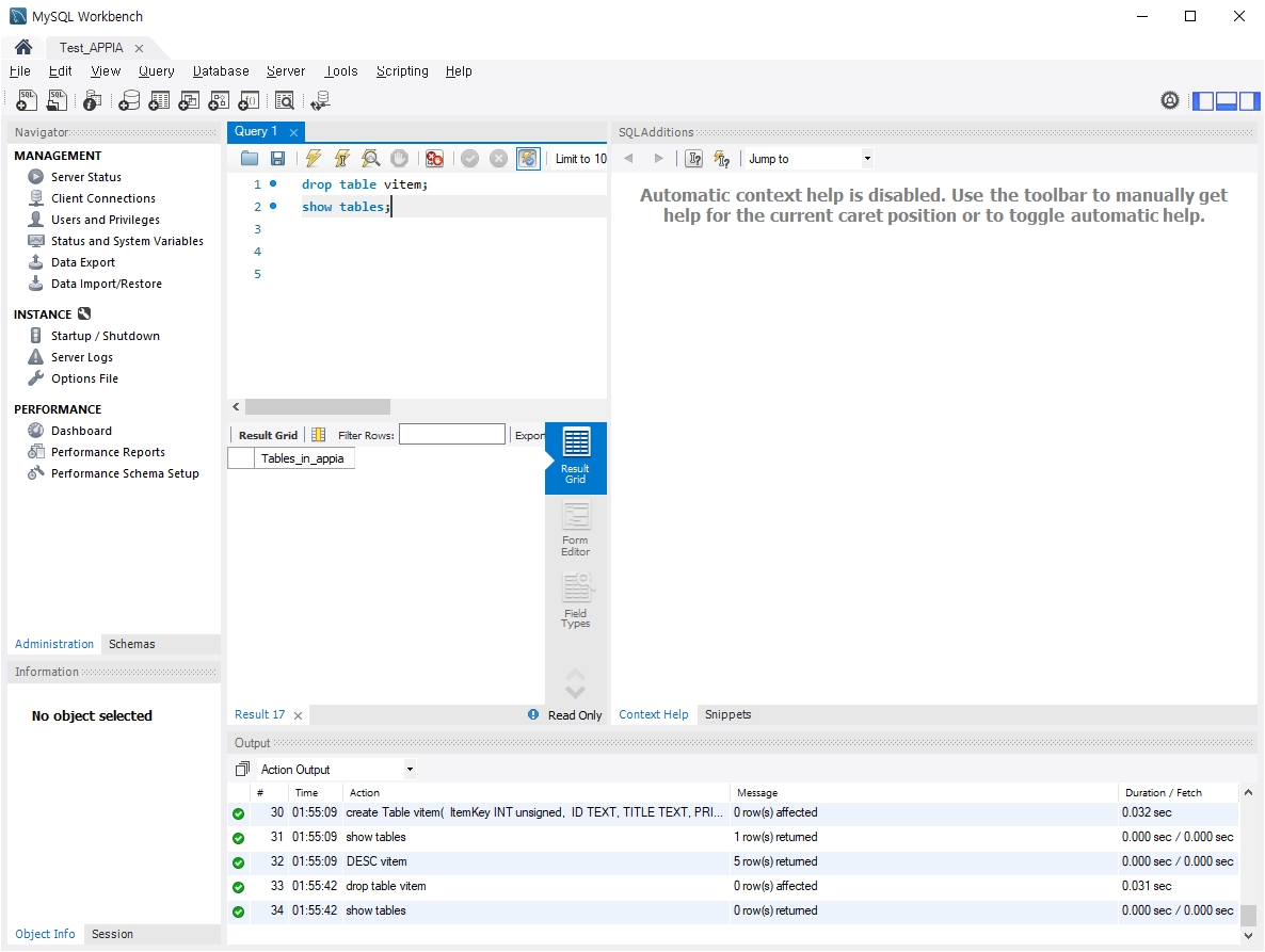
테이블 삭제는 매우 간단합니다. 다음 명령어를 사용하시면 됩니다.
| drop table [삭제하고자하는 테이블이름] |

이와 같은 방법으로 테이블을 생성하고, 확인하고 삭제할 수 있습니다.
MySql 데이터베이스(Database)확인, 생성, 삭제하기
MySql 데이터베이스(Database)확인, 생성, 삭제하기
MySql 데이터베이스(Database)확인, 생성, 삭제하기 앞서 포스팅에서는 MySQL workbench를 실행하는 방법에 대해서 포스팅을 해봤습니다. 그러면 이번 포스팅에서는 MySQL Workbench를 이용하여 데이터 베
appia.tistory.com
이번 포스팅에서는 MySql 테이블 생성, 삭제, 확인하기라는 주제로 포스팅을 해봤습니다. 혹 궁금하신 점이나 문의 사항이 있으시면 언제든지 댓글 및 방명록에 글 남겨주시길 바랍니다.
'Development > MySQL' 카테고리의 다른 글
| MySql 테이블에 데이터 검색하기, 특정Column값 출력하기 (0) | 2021.10.12 |
|---|---|
| MySql 테이블에 데이터 입력하기 (0) | 2021.10.09 |
| MySql 테이블 수정하기(Column 이름, 데이터 타입, 추가) (0) | 2021.10.02 |
| MySql 데이터베이스(Database)확인, 생성, 삭제하기 (0) | 2021.09.25 |
| MySql Workbench 실행하기, 새연결 만들기 (0) | 2021.09.19 |