| 일 | 월 | 화 | 수 | 목 | 금 | 토 |
|---|---|---|---|---|---|---|
| 1 | 2 | 3 | 4 | 5 | 6 | 7 |
| 8 | 9 | 10 | 11 | 12 | 13 | 14 |
| 15 | 16 | 17 | 18 | 19 | 20 | 21 |
| 22 | 23 | 24 | 25 | 26 | 27 | 28 |
| 29 | 30 | 31 |
- 윈도우10
- pythongui
- html
- win32com
- Windows10
- 파이썬GUI
- 오피스
- git
- 엑셀
- 문자열
- windows
- python
- pyqt5
- 안드로이드
- office
- pandas
- 비주얼베이직
- 파워포인트
- 파이썬
- Excel
- VBA
- 아웃룩
- python3
- matlab
- 깃
- 윈도우11
- Outlook
- 파이썬3
- Android
- Windows11
Appia의 IT세상
MySql 데이터베이스(Database)확인, 생성, 삭제하기 본문
MySql 데이터베이스(Database)확인, 생성, 삭제하기

앞서 포스팅에서는 MySQL workbench를 실행하는 방법에 대해서 포스팅을 해봤습니다. 그러면 이번 포스팅에서는 MySQL Workbench를 이용하여 데이터 베이스(Database)를 확인하고, 생성하고, 삭제하는 방법에 대해서 이야기를 해보고자 합니다. 이 포스팅은 MySQL이 설치되어 있다는 전제로 진행이 됩니다. 혹 설치가 되어 있지 않으신 분들은 다음 링크를 참조하여 설치해주시길 바랍니다.
[윈도우10 Windows10] MySql다운로드 받고 설치하기
[윈도우10 Windows10] MySql다운로드 받고 설치하기
[윈도우10 Windows10] MySql다운로드 받고 설치하기 많은 살마들이 데이터 베이스 관련작업을 하기위해서, MySql 를 설치합니다. 저또한 웹크롤링 관련된 작업을 하면서 DB에 대해서 필요성이 있었
appia.tistory.com
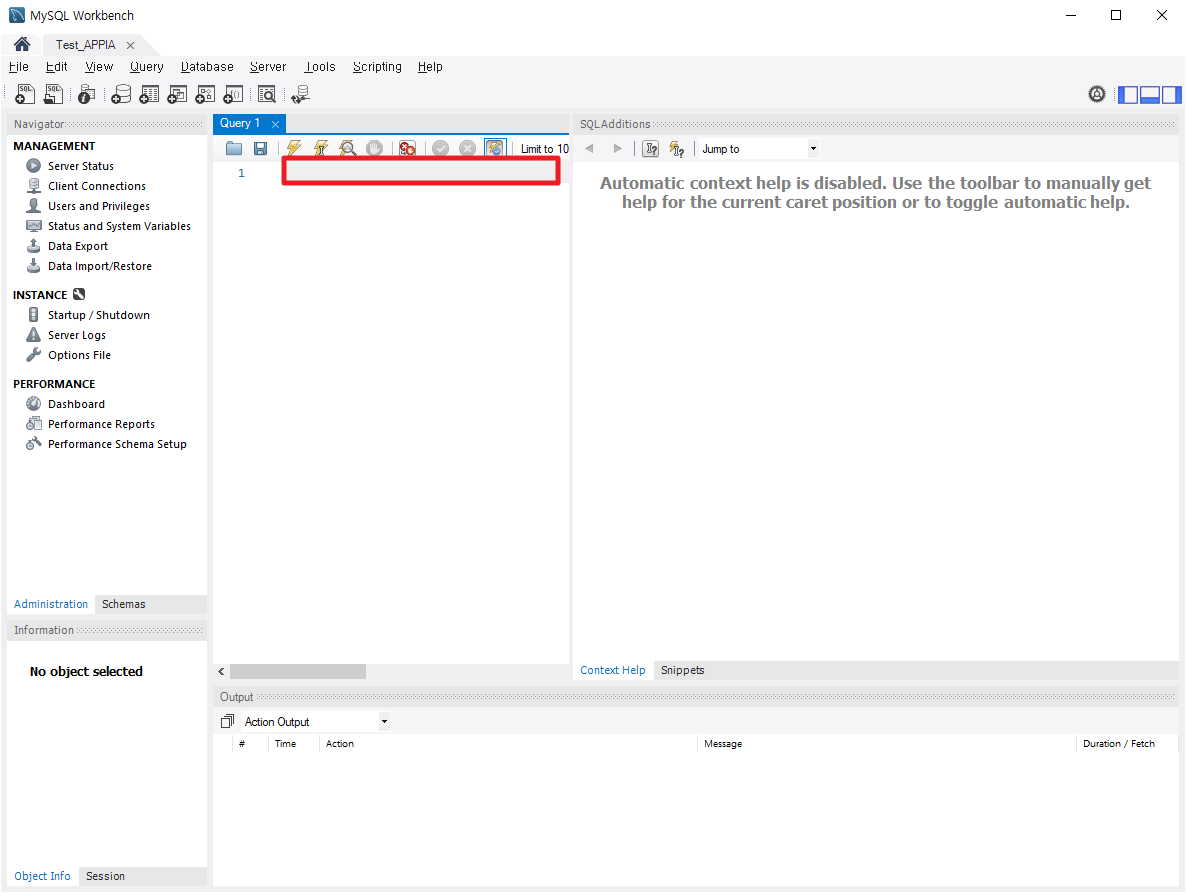
먼저, MySQL Workbench를 실행시키시면 다음과 같은 화면이 나타날 것입니다. 여기에서, 빨간 상자 표시가 있는 부분에 사용하시고자 하는 Commnad를 입력하시면 됩니다.

데이터 베이스(Database)확인하기
그럼 먼저, 데이터 베이스(Database)를 확인하는 방법부터 살펴보도록 하겠습니다. 데이터 베이스(Database)명령어를 확인하는 명령어는 다음과 같습니다.
| show databases |
이 명령어를 다음과 같이 입력하시고, 상단에 번개 표시의 아이콘을 클릭하여 주시길 바랍니다.

그럼 다음과 같이 현재 생성되어 있는 데이터 베이스(Database)에 대해서 표시가 됩니다.

데이터 베이스(Database) 생성하기
이번에는 데이터 베이스(Database)를 생성해보도록 하겠습니다. 데이터 베이스(Database)를 생성하기 위해서는 다음과 같은 명령어를 입력해주셔야 합니다.
| create database [생성하고자 하는 데이터 베이스(Database)이름] |
위의 명령어를 다음과 같이 입력하시고 나서 번개 표시를 클릭하시면 생성이 됩니다.

위에서 데이터 베이스(Database)를 확인하는 방법인 "show databases"를 이용하여 위에서 생성한 데이터 베이스(Database)를 확인해보도록 하겠습니다. 빨간색으로 보이는 부분과 같이 위에서 생성한 데이터 베이스(Database)인 appia가 존재하는 것을 확인하였습니다.

데이터 베이스(Database) 사용 설정하기
위에서 보이는 바와 생성한 데이터 베이스를 사용하기 위해서는 명령어를 입력해 주셔야 합니다. 그 명령어가 use 입니다. 다음과 같은 형태로 사용할 수 있습니다.
| use [사용하고자 할 데이터 베이스(Database)이름] |
이와 같이 명령어를 입력하여 사용할 수 있습니다.

데이터 베이스(Database) 삭제하기
이번에는 생성되어 있는 데이터 베이스(Database)를 삭제하는 방법에 대해서 살펴보도록 하겠습니다. 생성하는 방법과 거의 유사합니다.
| drop database [삭제하고자 할 데이터 베이스(Database)] |
이와 같은 명령어를 다음과 같이 입력하여 사용하시면 됩니다.

이와 같은 방법으로 데이터 베이스(Database)확인하고, 생성하고, 삭제할 수 있습니다.
MySql Workbench 실행하기, 새연결 만들기
MySql Workbench 실행하기, 새연결 만들기 실제 많은 작업들을 하다가 보면, DataBase에 대해서 매우 중요하게 생각하게 됩니다. 그래서 이번 포스팅에서는 MySQL에 대해서 이야기를 해보고자 합니다. 그
appia.tistory.com
이번 포스팅에서는 MySql 데이터베이스(Database)확인, 생성, 삭제하기라는 주제로 포스팅을 해봤습니다. 많은 데이터를 사용하다보면, 데이터베이스(Database)의 필요성에 대해서 많이 느끼게 됩니다. 이와 같은 부분들이 처음 데이터베이스(Database)에 입문하시는 분들에게 도움이 되시길 바랍니다. 혹 궁금하신 점이나 문의 사항이 있으시면 언제든지 댓글 및 방명록에 글 남겨주시길 바랍니다.
'Development > MySQL' 카테고리의 다른 글
| MySql 테이블에 데이터 검색하기, 특정Column값 출력하기 (0) | 2021.10.12 |
|---|---|
| MySql 테이블에 데이터 입력하기 (0) | 2021.10.09 |
| MySql 테이블 수정하기(Column 이름, 데이터 타입, 추가) (0) | 2021.10.02 |
| MySql 테이블 생성, 삭제, 확인하기 (0) | 2021.09.29 |
| MySql Workbench 실행하기, 새연결 만들기 (0) | 2021.09.19 |