| 일 | 월 | 화 | 수 | 목 | 금 | 토 |
|---|---|---|---|---|---|---|
| 1 | 2 | 3 | ||||
| 4 | 5 | 6 | 7 | 8 | 9 | 10 |
| 11 | 12 | 13 | 14 | 15 | 16 | 17 |
| 18 | 19 | 20 | 21 | 22 | 23 | 24 |
| 25 | 26 | 27 | 28 | 29 | 30 | 31 |
- 파워포인트
- matlab
- html
- 엑셀
- windows
- pythongui
- python3
- win32com
- Excel
- 깃
- office
- 윈도우10
- Windows11
- git
- Windows10
- 윈도우11
- Android
- 비주얼베이직
- 문자열
- pyqt5
- 안드로이드
- 아웃룩
- 파이썬GUI
- VBA
- pandas
- python
- 파이썬3
- Outlook
- 파이썬
- 오피스
Appia의 IT세상
MySql 테이블 수정하기(Column 이름, 데이터 타입, 추가) 본문
MySql 테이블 수정하기(Column 이름, 데이터 타입, 추가)

이전 포스팅에서는 테이블을 생성하고, 확인하고, 삭제하는 방법에 대해서 살펴봤습니다. 그래서 이번 포스팅에서는 이와는 약간 달리, 테이블을 수정하는 방법에 대해서 이야기를 해보고자 합니다.
먼저 이번 포스팅은 기본적으로 MySQL이 설치되었다는 전제로 이루어집니다. 혹, MySQL이 설치되지 않았다면, 관련해서 다음링크를 참조하여 설치하시길 바랍니다.
[윈도우10 Windows10] MySql다운로드 받고 설치하기]
[윈도우10 Windows10] MySql다운로드 받고 설치하기
[윈도우10 Windows10] MySql다운로드 받고 설치하기 많은 살마들이 데이터 베이스 관련작업을 하기위해서, MySql 를 설치합니다. 저또한 웹크롤링 관련된 작업을 하면서 DB에 대해서 필요성이 있었
appia.tistory.com
그럼 여기에서 생성한 테이블을 수정하는 방법으로 총 4가지 부분을 바탕으로 접근을 하도록 하겠습니다.
1. Column 추가
2. Column 삭제
3. Column 이름 변경
4. Column 데이터 타입 변경
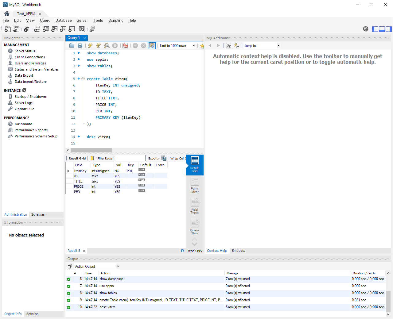
먼저 앞선, 작업을 진행한 부분과 연결하여 다음과 같은 결과를 바탕으로 진행하겠습니다.
create Table vitem(
ItemKey INT unsigned,
ID TEXT,
TITLE TEXT,
PRICE INT,
PER INT,
PRIMARY KEY (ItemKey)
);
그럼 MySQL WorkBench 화면에서 보도록 하겠습니다.

그럼 각 항목들에 대해서 살펴보겠습니다.
1. Column 추가
Column을 생성하는 방법은 다음과 같습니다.
| ALTER TABLE [Table Name] ADD [Column Name] [Column DataType]; |
그럼 이 부분을 코드 상으로 예시로 입력해보도록 하겠습니다.
ALTER TABLE vitem ADD Average INT;
그럼 다음의 결과를 한번 살펴보도록 하겠습니다.

2. Column 삭제
Column을 삭제하는 방법은 다음과 같습니다.
| alter table [Table Name] drop [Column Name]; |
그럼 이 부분을 예시로 입력해보도록 하겠습니다.
alter table vitem drop Average;
그럼 다음의 결과를 한번 살펴보도록 하겠습니다.

3. Column 이름 변경
Column을 이름을 변경하는 방법은 다음과 같습니다.
| alter table [Table Name] change [기존 Column Name] [변경할 Column Name] [Column DataType]; |
그럼 이 부분을 예시로 입력해보도록 하겠습니다.
alter table vitem change PER PBR int;
그럼 다음의 결과를 한번 살펴보도록 하겠습니다.

4. Column 데이터 타입 변경
Column을 데이터 타입을 변경하는 방법은 다음과 같습니다.
| alter table [Table Name] modify [변경할 Column Name] [변경할 Column DataType]; |
그럼 이 부분을 예시로 입력해보도록 하겠습니다.
alter table vitem modify PBR TEXT;
그럼 다음의 결과를 한번 살펴보도록 하겠습니다.

이와 같은 방식으로 Table의 내용을 수정할 수 있습니다.
MySql 테이블 생성, 삭제, 확인하기
MySql 테이블 생성, 삭제, 확인하기 이전 포스팅에서는 데이터 베이스(Database)를 생성하고 삭제하고 확인하는 방법에 대해서 살펴봤습니다. 그래서 이번에는 그에 비해 보다 더 세부적인 내용에
appia.tistory.com
이번 포스팅에서는 MySql 테이블 수정하기(Column 이름, 데이터 타입, 추가)라는 주제로 간단히 포스팅을 해봤습니다. 실제 이 부분에 대해서 많은 사용이 있습니다. 하지만 이 외에도 다양한 방법으로 수정 및 활용할 수 있습니다. 혹 궁금하신 점이나 문의 사항이 있으시면 언제든지 댓글 및 방명록에 글 남겨주시길 바랍니다.
'Development > MySQL' 카테고리의 다른 글
| MySql 테이블에 데이터 검색하기, 특정Column값 출력하기 (0) | 2021.10.12 |
|---|---|
| MySql 테이블에 데이터 입력하기 (0) | 2021.10.09 |
| MySql 테이블 생성, 삭제, 확인하기 (0) | 2021.09.29 |
| MySql 데이터베이스(Database)확인, 생성, 삭제하기 (0) | 2021.09.25 |
| MySql Workbench 실행하기, 새연결 만들기 (0) | 2021.09.19 |
